Visual Studio 2015/Office 2016対応のドキュメント自動生成ツール 【A HotDocument】5製品を10月10日に新発売! ~ Windows 10/Microsoft Edgeにも対応 ~
商品
2015年10月13日 14:00株式会社【A HotDocument】(本社:東京都葛飾区)は、Visual Studio 2015/Office 2016に対応した、ドキュメント自動生成ツール【A HotDocument】の5製品を2015年10月10日に発売いたしました。

また、各製品は、Windows 10/Microsoft Edgeなどの最新環境にも対応しました。
■Visual Studio 2015/Office 2016に完全対応
【A HotDocument】はVisual Studio 2015のVisual Basic 2015、Visual C# 2015、Visual C++ 2015、Office 2016のAccess 2016、Excel 2016の5製品に完全対応しました。
【A HotDocument】for Visual Basic 2015ではWebサービス/.NET独自の情報を含む、全63種類のドキュメントが自動生成できます。
■html/chm/xml形式を加え、全5形式のドキュメントが出力可能
納品用ドキュメントとして好評のExcel/テキスト形式に、html/chm/xml形式が加わり、全5形式のドキュメントが出力できるようになりました。
html形式は、開発時におけるドキュメントの情報共有にご利用いただけます。最新のプロシージャ情報などをリアルタイムに公開することにより、開発時の混乱を未然に防ぐことができます。表示形式は、MSDNライクな洗練された綺麗な内容になっています。
chm形式は、階層メニュー、検索、キーワード機能などが充実しているので、開発時にも重宝します。
xml形式は、【A HotDocument】で解析したクラス情報などを、二次的に加工する場合に使えます。
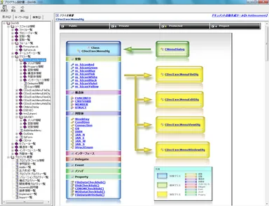
■.NET独自のドキュメントおよびクラス図を自動生成
.NETおよびVisual Basic 2015の言語体系から、必要な情報を厳選して見やすいドキュメントを自動生成します。Assembly説明書、Namespace一覧などのプロジェクト概要や、Import一覧、継承情報一覧、出力形式一覧、プロジェクトプロパティ一覧などの構成プロパティ情報が作成されます。また、クラス定義書にはクラス図をドキュメント化できます。
■シームレスな操作性
Visual Studio 2015のアドイン機能を使うことにより、シームレスな操作性を実現しています。
Visual Studio 2015のメニューより、【A HotDocument】を操作できるため、Visual Studio 2015の標準機能のような操作性です。
■既存ユーザへのご提供
Visual Basic 2013対応版などの【A HotDocument】の既存製品をお持ちのユーザには、バージョンアップ価格として19,800円(税別)にてご提供いたします。
■販売元
株式会社【A HotDocument】
Tel : 050-1150-0614(IP電話)
E-Mail: info@hotdocument.net
URL : http://www.hotdocument.net/
■発売された製品
発売された製品は、下記の5製品です。
製品名/価格(税別)
・ドキュメント自動生成ツール
【A HotDocument】for Visual Basic 2015/¥39,800
・ドキュメント自動生成ツール
【A HotDocument】for Visual C++ 2015/¥39,800
・ドキュメント自動生成ツール
【A HotDocument】for Visual C# 2015/¥39,800
・ドキュメント自動生成ツール
【A HotDocument】for Access2016/¥39,800
・ドキュメント自動生成ツール
【A HotDocument】for Excel2016/¥39,800
■製品情報
発売日 :2015年10月10日
動作環境:Windows 7/8/8.1/10、Windows Server 2012
■Visual Studio 2015/Office 2016に完全対応
【A HotDocument】はVisual Studio 2015のVisual Basic 2015、Visual C# 2015、Visual C++ 2015、Office 2016のAccess 2016、Excel 2016の5製品に完全対応しました。
【A HotDocument】for Visual Basic 2015ではWebサービス/.NET独自の情報を含む、全63種類のドキュメントが自動生成できます。
■html/chm/xml形式を加え、全5形式のドキュメントが出力可能
納品用ドキュメントとして好評のExcel/テキスト形式に、html/chm/xml形式が加わり、全5形式のドキュメントが出力できるようになりました。
html形式は、開発時におけるドキュメントの情報共有にご利用いただけます。最新のプロシージャ情報などをリアルタイムに公開することにより、開発時の混乱を未然に防ぐことができます。表示形式は、MSDNライクな洗練された綺麗な内容になっています。
chm形式は、階層メニュー、検索、キーワード機能などが充実しているので、開発時にも重宝します。
xml形式は、【A HotDocument】で解析したクラス情報などを、二次的に加工する場合に使えます。
■.NET独自のドキュメントおよびクラス図を自動生成
.NETおよびVisual Basic 2015の言語体系から、必要な情報を厳選して見やすいドキュメントを自動生成します。Assembly説明書、Namespace一覧などのプロジェクト概要や、Import一覧、継承情報一覧、出力形式一覧、プロジェクトプロパティ一覧などの構成プロパティ情報が作成されます。また、クラス定義書にはクラス図をドキュメント化できます。
■シームレスな操作性
Visual Studio 2015のアドイン機能を使うことにより、シームレスな操作性を実現しています。
Visual Studio 2015のメニューより、【A HotDocument】を操作できるため、Visual Studio 2015の標準機能のような操作性です。
■既存ユーザへのご提供
Visual Basic 2013対応版などの【A HotDocument】の既存製品をお持ちのユーザには、バージョンアップ価格として19,800円(税別)にてご提供いたします。
■販売元
株式会社【A HotDocument】
Tel : 050-1150-0614(IP電話)
E-Mail: info@hotdocument.net
URL : http://www.hotdocument.net/
■発売された製品
発売された製品は、下記の5製品です。
製品名/価格(税別)
・ドキュメント自動生成ツール
【A HotDocument】for Visual Basic 2015/¥39,800
・ドキュメント自動生成ツール
【A HotDocument】for Visual C++ 2015/¥39,800
・ドキュメント自動生成ツール
【A HotDocument】for Visual C# 2015/¥39,800
・ドキュメント自動生成ツール
【A HotDocument】for Access2016/¥39,800
・ドキュメント自動生成ツール
【A HotDocument】for Excel2016/¥39,800
■製品情報
発売日 :2015年10月10日
動作環境:Windows 7/8/8.1/10、Windows Server 2012