Visual Studio 2012 / Microsoft Office 2013対応版の ドキュメント自動生成ツール 【A HotDocument】5製品を12月1日に新発売! ~Windows 8 / Internet Explorer 10などにも対応~
商品
2012年11月28日 11:00株式会社【A HotDocument】(本社:東京都葛飾区)は、Visual Studio 2012 / Microsoft Office 2013に対応した、ドキュメント自動生成ツール【A HotDocument】の5製品を2012年12月1日に発売いたします。また、各製品は、Windows 8 / Internet Explorer 10などの最新環境にも対応しました。

■Visual Studio 2012 / Microsoft Office 2013に完全対応
【A HotDocument】はVisual Studio 2012のVisual Basic 2012、Visual C# 2012、Visual C++ 2012、Access 2013、Excel 2013の5製品に完全対応しました。
【A HotDocument】for Visual Basic 2012ではWebサービス/.NET独自の情報を含む、全63種類のドキュメントが自動生成できます。
■html/chm/xml形式を加え、全5形式のドキュメントが出力可能
納品用ドキュメントとして好評のExcel/テキスト形式に、html/chm/xml形式が加わり、全5形式のドキュメントが出力できるようになりました。
html形式は、開発時におけるドキュメントの情報共有にご利用いただけます。最新のプロシージャ情報などをリアルタイムに公開することにより、開発時の混乱を未然に防ぐことができます。表示形式は、MSDNライクな洗練された綺麗な内容になっています。
chm形式は、階層メニュー、検索、キーワード機能などが充実しているので、開発時にも重宝します。
xml形式は、【A HotDocument】で解析したクラス情報などを二次的に加工する場合に使えます。
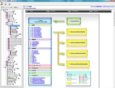
■.NET独自のドキュメントおよびクラス図を自動生成
.NETおよびVisual Basic 2012の言語体系から、必要な情報を厳選して見やすいドキュメントを自動生成いたします。Assembly説明書、Namespace一覧などのプロジェクト概要や、Import一覧、継承情報一覧、出力形式一覧、プロジェクトプロパティ一覧などの構成プロパティ情報が作成されます。また、クラス定義書にはクラス図をドキュメント化できます。
■シームレスな操作性
Visual Studio 2012のアドイン機能を使うことにより、シームレスな操作性を実現しております。
Visual Studio 2012のメニューより【A HotDocument】を操作できるため、Visual Studio 2012の標準機能のような操作性です。
■既存ユーザへのご提供
Visual Basic 2010、Access 2010対応版などの【A HotDocument】の既存製品をお持ちのユーザには、バージョンアップ価格として19,800円(税別)にてご提供いたします。
■販売元
株式会社【A HotDocument】
Tel : 050-1150-0614(IP電話)
E-Mail: info@hotdocument.net
URL : http://www.hotdocument.net/
■発売される製品
発売される製品は、下記の5製品です。
製品名/価格(税別)
・ドキュメント自動生成ツール
【A HotDocument】for Visual Basic 2012/¥39,800
・ドキュメント自動生成ツール
【A HotDocument】for Visual C++ 2012/¥39,800
・ドキュメント自動生成ツール
【A HotDocument】for Visual C# 2012/¥39,800
・ドキュメント自動生成ツール
【A HotDocument】for Access 2013/¥39,800
・ドキュメント自動生成ツール
【A HotDocument】for Excel 2013/¥39,800
■製品情報
発売日 :2012年12月1日
動作環境:Windows 7 / Windows 8 / Windows Server 2012