Excelを活用した経営コンサルティングの株式会社クレッシェンドは、レガシーExcel(※1)を今後も継続利用できる支援を行って来ましたが、より多様な業種・業態で活用できることを裏付けすべく、無料モニターを20社募集します。
モニター社には、ドキュメント化の他、Windows11のパソコンにしたらエラーで動かなくなった等、最新環境への移行についても対応を図ります(※2)。
本対応により、長年使い慣れたExcel環境を捨てずに活用し、各種クラウドサービスとの連携等、より高度化する道が開かれます。
※1 遠い過去に作成されたExcelマクロ。多くの場合、開発者も不明で、メンテできない。
※2 対象ファイルの規模・ファイル数などの条件付きで、無償対応。
【引き継ぎニーズの背景】
ここ数年、退職した社員が作ったExcelマクロがメンテナンス(保守)できないといった問い合わせが急速に増えています。
背景には、2000年代以降のEUC(End User Conputing)ブームの中、ExcelマクロやAccessを使って業務支援ツールを利用者部門の人達が作り上げたものの、2020年以降のクラウドブームの影響でExcelなどを使える後継者が育っていないことが挙げられます。
それなら、クラウド環境へ“脱Excel”できるかといえば、現ツールの内容が分からないままでは移行することができず、いずれにせよ可視化は必須となります。
この他、旧来のWindows10を使っていた企業が、リース切れ・サポート切れなどの理由で半強制的にWindows11への移行を余儀なくされていることを背景に、従前利用していたExcelマクロがエラーで動かない現象が多発しています。この場合も、大半は一部の修正で動くようにできます。
【モニター募集の背景】
これまで、当社の顧客の多くは、商社や不動産・出版などのサービス業でしたが、このところ製造業においてExcelマクロを社内開発して長期間使っているケースが増えてくるなど、これまで対応が少なかった業種からの問い合わせが増えています。
昨今の中長期的円安による製造業の国内復帰の動きもあり、かつて製造管理に使っていたExcelマクロを引っ張り出して使おうとしたら動かない、といったケースも多く、新たに設計し直してクラウド化するよりも、使い慣れたものを復活させる選択肢を提供したいと思い、またこれが合理的に実現できることを一定数示す必要があると考えています。
【支援内容1】 Windows11環境での動作
古いWindows環境では、Excelを初めとするOffice製品は32bitで動作していましたが、Windows11時代のOffice(Excel)は、64bitでしかインストールできなくなっています。
このビット数の違いにより、エラーが生じる例が頻発していますが、25年以上Excelによる情報システム開発・運用に関わってきた当社は、こうした経験を多くこなしていることから、多くの場合で1~2営業日程度でのスピード復旧が可能です。複雑では無いロジックの3ファイル以内を、無償対応します。

【支援内容2】 既存ツールの可視化
一般のプログラム言語による開発と異なり、Excelは関数や式を多用する「ノンコーディング」の側面が強く、上から下に処理が流れません。このため、プログラマー的な視点では、読解することが困難です。
どこにどのような式があり、ビジネスロジックとどのように関連付けられるかを認識する必要があるため、一般の表記方法では、可視化が困難です。
これに対し、25年に渡って2000社以上のExcel業務を改善してきた過程で、当社は一定の可視化様式を持っています。
例えば、関数や式であれば、どこに式が設定されているか、どんな式があるか、を効率よく(20行あっても同様の内容なら1行に束ねる等)表現できます。
一方で、マクロ(VBA)と組み合わせて使われることが多いことから、対象ファイルが多い場合は、棚卸しをした上で、同じファイルのコピーだったりバージョンアップ版だったりするファイルを排除し、管理対象ファイルを絞り込む事が肝要です。
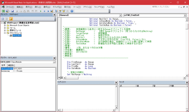
※可視化の一例 (シート上のどこにどのような設定がされているかを資料化)
今回、無料モニターにおいては、1社10ファイルまでの可視化を行います。


【支援内容3】 機能拡張への助言
今まで、開発者がいないことが原因で、機能拡張を諦めているケースが散見されます。
当社では、Excelマクロに加えて、各種サーバやクラウドサービスとの連携を図る対応を数多くこなしており、MicrosoftのAzureやAmazonWebService(AWS)との連携など、最新技術と組み合わせることで、大量データの処理や多人数同時利用の実現などを実現しています。
こうした経験を踏まえ、「Excelはもう古いから、みんなでクラウドへ」といった風潮に流されること無く、今の資産を活用しながら、最新環境も活用する方法について、経験に基づいた助言を行います。
【ご応募条件等】
限られた期間に完了させる必要があるため、今回は以下の条件を満たす20社限定で募集します。
電子メールを使って、ファイル授受ができること
課題や背景、取り組み結果などを共有戴き、公開することに同意戴けること
※課題解決事例としての紹介の他、中小企業庁への報告などを想定
アウトソーシング(全てお任せ)ではなく、当事者が自主運営する前提であること
応募フォーム:https://crescendo.jp/pr202506/
関連情報:https://crescendo.jp/services/excel_handover/


















