アイマトリックス、“ノンストップ”統合型メールシステム新製品 『マトリックスメール Ver2.0』を5月11日より販売開始
サービス
2011年5月11日 10:00アイマトリックス株式会社(本社:神奈川県川崎市、代表取締役社長:小島 美津夫)は、“ノンストップ”をキーコンセプトに、システム停止、メール配送遅延、データ毀損がないことを最大限に保証した次世代メールシステム『マトリックスメール』最新バージョン Ver2.0の販売を、5月11日から開始いたします。
http://www.imatrix.co.jp/products_mail/index.html
『マトリックスメール』は、非階層クラスター構成の統合型メールシステムプラットフォームです。Ver2.0では、高機能かつ操作性の高いWebメールクライアント「WebMail+」を搭載。また、配送エンジン(MTA)、ストレージ(メールボックス・アーカイビング)等の改良、システム全体を一元管理するWeb GUI(グローバル ポリシー マネージャー)の機能が強化されました。メール配送・閲覧遅延や、システム障害時のメール紛失等に関するMIS担当者やSaaS運用者の悩みを解決するシステムです。
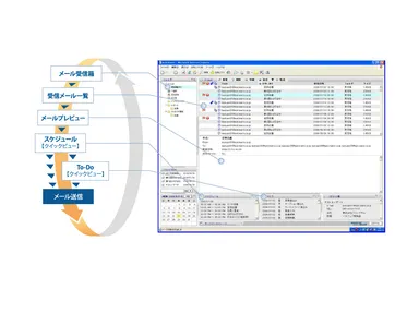
■特徴1. 高機能かつ操作性の高い「WebMail+」を搭載!
『マトリックスメール Ver2.0』に搭載されたWebメール機能「WebMail+」(ウェブメール プラス)は、豊富な機能を提供するとともに、操作ステップを極力抑え、直感的でシンプルな操作性を実現することで、効率のよいメール利用環境を提供します。また、随所に最新のAJAX技術を利用し、次のような独自の機能を搭載しています。
<「WebMail+」の便利機能>
・どこでもサーチ
右クリックでセレクト&サーチだけで、画面上の任意の場所にある全てのアプリケーションデータをシームレスにワンクリックで検索することができます。
イメージ: http://www.atpress.ne.jp/releases/19455/2_2.jpg
・ショートカットウインドウ
画面上の任意のオブジェクトをドラッグ&ドロップすることにより、OSの「デスクトップ」と同様にデータへのリンクを置くことができます。
イメージ: http://www.atpress.ne.jp/releases/19455/3_3.jpg
・ワークサイクルマネジメント
仕事の流れとメール、スケジュール等の主要アプリケーション間のデータ表示の同期、また他アプリケーションとの直感的な連動と透過性を実現します。
イメージ: http://www.atpress.ne.jp/releases/19455/4_4.jpg
■特徴2. 非階層型クラスターシステムにより高可用性と拡張性を実現!
『マトリックスメール』の非階層型クラスターシステムは、最低3台以上のサーバーノードにより構成されます。それぞれのノードでは、配送エンジン(MTA)、POP・IMAPサーバー、ストレージ、Webアプリケーションプラットフォームなどの各種サービスが並列に動作しており、論理的にはマスターノードのないリングクラスターとして全ノードがアクティブな状態でシステムが稼働します。そのため、障害発生時にシステム全体に影響が波及することなく、いずれかのノードに障害が発生しても、残りのノードがシステムを稼働し続ける事により高可用性を実現しています。
また『マトリックスメール』では、非階層クラスターシステムの各ノード配下に搭載した、独自開発の分散ストレージシステム「ユニファイドストレージ」に、メールキューを含めデータの複製を最低3つ以上保持しています。これにより障害時のデータ保全の最大化を計っていますが、データの重複排除と圧縮を行うことによって、データ多重化に起因するシステムリソースコストを大幅に削減し、メールおよびストレージシステムとして従来システム以上のコスト性能比を実現しています。
【クラスター概念図 http://www.atpress.ne.jp/releases/19455/1_1.jpg 】
メールシステムにおける初期導入、及び運用コストの大幅な削減を可能にしたAll-in-Oneタイプのスケーラビリティの高い『マトリックスメール』は、企業やクラウド事業者にとって柔軟なメールシステム環境を提供します。
■特徴3. グローバル ポリシー マネージャー
『マトリックスメール Ver2.0』では、クラスターや各々のノード、サーバーを統合的に管理・運用するために新たに搭載された「グローバル ポリシー マネージャー」と呼ばれるGUI管理ツールにより、メールシステム全体の一元管理が可能となっています。
【システム価格例】
¥2,170,000- (アプライアンスモデル)より
※構成・ユーザー数により変化
■アイマトリックス株式会社について
URL: http://www.imatrix.co.jp/
2000年に創立され、主にEメール、システムセキュリティに関連するサービス、技術・市場開発を行ってきたベンチャー企業。日本市場シェアNo.1※の「マトリックススキャン APEX+」に代表されるメールセキュリティアプライアンスの開発・販売を主軸とし、アイマトリックス独自開発技術と海外のユニークな技術を融合させたハードウェア・ソフトウェア製品を発売しており、KDDI、NTT、ソフトバンク、ケイ・オプティコム等の通信事業会社からISP/SaaS/ASP、大学・公官庁、多岐にわたる多くの企業を顧客としています。
※(文中敬称略) (市場調査データ:富士キメラ総研)
■製品に関するお問い合わせ先
アイマトリックス株式会社
カスタマーリレーション 営業担当
住所 : 神奈川県川崎市宮前区鷺沼3-2-6 鷺沼センタービル4F
TEL : 044-272-6771
E-mail: sales@imatrix.co.jp
http://www.imatrix.co.jp/products_mail/index.html
『マトリックスメール』は、非階層クラスター構成の統合型メールシステムプラットフォームです。Ver2.0では、高機能かつ操作性の高いWebメールクライアント「WebMail+」を搭載。また、配送エンジン(MTA)、ストレージ(メールボックス・アーカイビング)等の改良、システム全体を一元管理するWeb GUI(グローバル ポリシー マネージャー)の機能が強化されました。メール配送・閲覧遅延や、システム障害時のメール紛失等に関するMIS担当者やSaaS運用者の悩みを解決するシステムです。
■特徴1. 高機能かつ操作性の高い「WebMail+」を搭載!
『マトリックスメール Ver2.0』に搭載されたWebメール機能「WebMail+」(ウェブメール プラス)は、豊富な機能を提供するとともに、操作ステップを極力抑え、直感的でシンプルな操作性を実現することで、効率のよいメール利用環境を提供します。また、随所に最新のAJAX技術を利用し、次のような独自の機能を搭載しています。
<「WebMail+」の便利機能>
・どこでもサーチ
右クリックでセレクト&サーチだけで、画面上の任意の場所にある全てのアプリケーションデータをシームレスにワンクリックで検索することができます。
イメージ: http://www.atpress.ne.jp/releases/19455/2_2.jpg
・ショートカットウインドウ
画面上の任意のオブジェクトをドラッグ&ドロップすることにより、OSの「デスクトップ」と同様にデータへのリンクを置くことができます。
イメージ: http://www.atpress.ne.jp/releases/19455/3_3.jpg
・ワークサイクルマネジメント
仕事の流れとメール、スケジュール等の主要アプリケーション間のデータ表示の同期、また他アプリケーションとの直感的な連動と透過性を実現します。
イメージ: http://www.atpress.ne.jp/releases/19455/4_4.jpg
■特徴2. 非階層型クラスターシステムにより高可用性と拡張性を実現!
『マトリックスメール』の非階層型クラスターシステムは、最低3台以上のサーバーノードにより構成されます。それぞれのノードでは、配送エンジン(MTA)、POP・IMAPサーバー、ストレージ、Webアプリケーションプラットフォームなどの各種サービスが並列に動作しており、論理的にはマスターノードのないリングクラスターとして全ノードがアクティブな状態でシステムが稼働します。そのため、障害発生時にシステム全体に影響が波及することなく、いずれかのノードに障害が発生しても、残りのノードがシステムを稼働し続ける事により高可用性を実現しています。
また『マトリックスメール』では、非階層クラスターシステムの各ノード配下に搭載した、独自開発の分散ストレージシステム「ユニファイドストレージ」に、メールキューを含めデータの複製を最低3つ以上保持しています。これにより障害時のデータ保全の最大化を計っていますが、データの重複排除と圧縮を行うことによって、データ多重化に起因するシステムリソースコストを大幅に削減し、メールおよびストレージシステムとして従来システム以上のコスト性能比を実現しています。
【クラスター概念図 http://www.atpress.ne.jp/releases/19455/1_1.jpg 】
メールシステムにおける初期導入、及び運用コストの大幅な削減を可能にしたAll-in-Oneタイプのスケーラビリティの高い『マトリックスメール』は、企業やクラウド事業者にとって柔軟なメールシステム環境を提供します。
■特徴3. グローバル ポリシー マネージャー
『マトリックスメール Ver2.0』では、クラスターや各々のノード、サーバーを統合的に管理・運用するために新たに搭載された「グローバル ポリシー マネージャー」と呼ばれるGUI管理ツールにより、メールシステム全体の一元管理が可能となっています。
【システム価格例】
¥2,170,000- (アプライアンスモデル)より
※構成・ユーザー数により変化
■アイマトリックス株式会社について
URL: http://www.imatrix.co.jp/
2000年に創立され、主にEメール、システムセキュリティに関連するサービス、技術・市場開発を行ってきたベンチャー企業。日本市場シェアNo.1※の「マトリックススキャン APEX+」に代表されるメールセキュリティアプライアンスの開発・販売を主軸とし、アイマトリックス独自開発技術と海外のユニークな技術を融合させたハードウェア・ソフトウェア製品を発売しており、KDDI、NTT、ソフトバンク、ケイ・オプティコム等の通信事業会社からISP/SaaS/ASP、大学・公官庁、多岐にわたる多くの企業を顧客としています。
※(文中敬称略) (市場調査データ:富士キメラ総研)
■製品に関するお問い合わせ先
アイマトリックス株式会社
カスタマーリレーション 営業担当
住所 : 神奈川県川崎市宮前区鷺沼3-2-6 鷺沼センタービル4F
TEL : 044-272-6771
E-mail: sales@imatrix.co.jp


















