ローコード開発ツールのための 比較/マージソリューションの最新版を販売開始
アプリケーション開発生産性をさらにアップ
ローコード開発プラットフォームとデータ連携プラットフォームのグローバルプロバイダー、マジックソフトウェア・エンタープライゼズ(NASDAQ:MGIC)の日本法人である、マジックソフトウェア・ジャパン株式会社(本社:東京都新宿区、代表取締役社長:佐藤 敏雄 以下 マジックソフトウェア)は、ローコード開発ツール「Magic xpa Application Platform」(マジックエックスピーエー アプリケーションプラットフォーム:以下Magic xpa)で開発した複数のプロジェクトの比較とマージ(結合)をおこなえるツール「Magic Compare & Merge(マジック コンペア アンド マージ)」の新バージョンを2020年8月21日より販売開始することを発表します。
Magic Compare & Mergeについて
一般的なプログラミング言語による開発と同様に、Magic xpaで開発されたプロジェクトの比較とマージを簡単におこなうことができる開発支援ツールです。プロジェクトのバージョン間で何が変更されたかを調べたり、バージョン間で変更をマージすることができるため、アプリケーション開発と保守の生産性向上に役立ちます。
Ocean Software Solutions社が開発したMagic Compare & Mergeを、日本国内ではマジックソフトウェア・ジャパン株式会社が総代理店として販売、サポートしています。
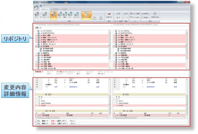
比較する:Magic Compare - Magic xpaプロジェクトを比較し、リポジトリ、オブジェクト、プロパティ等の差異をビジュアルに表示します。

マージする:Magic Merge - Microsoft社のTeam Foundation Serverで管理されたMagic xpaプロジェクトの異なるブランチをマージします。

このたび販売開始する新バージョン「Magic Compare & Merge 4.6」では、Magic xpaの最新バージョン「Magic xpa 4.6」で開発されたプロジェクトの比較/マージをサポートしています。
強力な支援ツール群がローコード開発~運用までを万全にサポート
Magic xpaには、Magic Compare & Mergeのほかにも、様々な支援ツールが提供されており、設計・開発・テスト・運用・帳票作成まで、システム構築と維持にかかわる様々なフェーズで開発者やシステム利用者を支援するツール群をご提供しています。
●TSmagic:Magic xpaアプリのための仮想デスクトップソリューション
●ReportsMagic:複雑な帳票を容易に作成、XML対応帳票ソリューション
●MagicPatrol:Magic xpaアプリケーションの実行・運用監視ツール
●Magic Optimizer:Magic xpaプロジェクトの最適化とドキュメント自動生成
●SmartNexus:プログラミング不要のハイパーレポートジェネレータ
Magic xpa周辺ソフトウェアについて
https://www.magicsoftware.com/ja/other-products/
Magic xpaについて
ビジネス・アプリケーション開発基盤として30年以上の実績と高い開発生産性を誇るローコード開発ツールです。日本国内では800社以上のパートナーを通じて、4万5000社以上の企業にMagic xpaで開発された業務アプリケーションが導入されています。
また、300種以上の業務パッケージソフトウェアの開発基盤として20年以上利用されていることは、製品の品質・信頼性、及び過去のアプリケーション資産の継承性の高さを証明しています。
マジックソフトウェア・ジャパン株式会社について
イスラエル本社を中心に、全世界50カ国以上のビジネスネットを持つマジックソフトウェア・エンタープライゼス(NASDAQ:MGIC)100%出資による日本法人です。ローコード開発ツール「Magic xpa」と、データ連携プラットフォーム「Magic xpi」の開発・販売を核に、さまざまなソリューションとサービスの提供を行っています。
現在、東京(本社)、札幌、仙台、信越、名古屋、大阪、岡山、 広島、福岡の全国主要9都市に拠点を構え、全国800社以上のパートナーを通じて製品を販売し、サポートおよびコンサルティング・サービスの提供を行っています。
本社所在地 : 東京都新宿区北新宿二丁目21番1号 新宿フロントタワー24階
代表 : 代表取締役社長 佐藤 敏雄
事業内容 :
・開発ツール分野 :Magic xpa、および関連製品の仕入/製造、販売業務
・連携ツール分野 :Magic xpiの仕入/製造、販売業務
・プロフェッショナルサービス:ツール製品の教育、サポート業務 他


